百数百数帮助
  • 首页
  • 帮助文档
  • 后端python
  • 开放平台
  • 私有云
  • 场景案例
  • 更新日志
返回控制台
返回控制台
  • 快速指南
    • 站点设置
    • 赠送配置给团队
    • 团队邀请成员
    • 开始使用
  • 私有云后台操作
    • 用户和团队设置
      • 用户列表
      • 团队管理
      • 微信用户管理
      • 企业微信用户管理
      • 钉钉用户管理
      • 飞书用户管理
      • 外部联系人管理
      • 用户导入免审
      • 推广邀请记录
    • 表单系统设置
      • 用户基础配置管理
      • 用户表单赠送管理
      • 用户表单消耗管理
      • 用户汇总配置管理
      • 表单外链
        • 表单外链列表
        • 外链举报管理
      • 应用管理
        • 应用列表
        • 数据助手
        • 数据视图
        • 聚合表
        • 数据助手默认配置
        • 数据助手个人配置
      • 应用中心管理
        • 应用模板分类管理
        • 应用模板管理列表
    • 财务设置(商务版有效)
      • 用户订单发票管理
      • 套餐配置管理
      • 用户订单管理
      • 用户套餐管理
      • 充值记录
      • 购买设置
    • 站点配置
      • 登录页信息
      • 注册登录
      • 注册初始化设置
      • 站点设置
      • 协议配置
      • 站点公告
      • 后端设置
      • 帮助页配置
      • 存储设置
      • 开放平台设置
      • 镜像访问
    • 系统
      • 性能配置与消耗
      • 性能监控
      • 操作日志
        • 用户和团队
        • 表单
        • 外链
        • 应用管理
        • 应用中心
        • 财务
        • 站点配置
        • 系统
      • 行为分析
        • 团队操作日志
        • 应用操作日志
        • 功能插件安装日志
      • 管理员设置
        • 管理员列表
        • 角色管理
  • 第三方集成
    • 钉钉集成
      • 钉钉应用配置
      • 应用添加到钉钉工作台
      • 私有云商务版客户绑定钉钉
    • 企业微信集成
      • 企业微信应用自建模式配置
      • 企业微信应用第三方模式配置
      • 企业微信激活通讯录配置
        • 企业应用代开发模板配置流程
        • 企业应用代开发激活通讯录流程
      • 企业微信第三方模式使用注意事项
      • 应用添加到企业微信工作台
    • 微信公众号集成
      • 微信认证申请方法
      • 微信公众号授权和平台授权
      • 微信开放平台帐号开发者资质认证
      • 设置开放平台
    • 微信服务号集成
    • 微信小程序集成
    • 短信集成
    • 语音服务集成
    • 邮件集成
    • 飞书集成
    • 第三方支付
      • 会员支付配置
      • 支付宝支付配置
      • 微信支付配置
  • 文档管理系统说明
    • 图库管理
    • 文档管理
    • 快速更新帮助文档
    • 如何编辑文档内容
    • markdown格式示例
  • 站点配置限制优化说明

用户列表

  • 用户列表
  • 用户列表
  • 用户操作
    • ①查看用户信息
    • ②编辑用户信息
      • 账号清理功能操作
    • ③赠送
    • ④用户团队信息

用户列表

用户列表中,会列出所有注册用户,包括普通账号、微信、企业微信、钉钉账号,管理员可以在用户列表对每一个用户做出相应的管理操作。

列表详情:

  • 添加用户:直接添加用户(手机号、昵称、密码,其他信息用户可自行完善)
  • 头像:用户设置的头像,没有设置显示默认头像
  • 手机:用户绑定的手机号
  • 账号:系统自动生成的账号
  • 用户昵称
  • UID:系统自动生成的用户UID
  • 推广者账号:推广者账号,只有通过推广链接注册进来的才有
  • 推广者昵称:推广者昵称,只有通过推广链接注册进来的才有
  • 推广者手机号:推广者手机号,只有通过推广链接注册进来的才有
  • 邮箱:用户绑定邮箱
  • 激活状态:用户账号状态,分为正常、封禁、未激活
  • 余额:用户充值余额,可用来购买会员等套餐
  • 注册时间:用户注册时间
  • 最后登录时间:用户最后登录时间,没有登录显示为空
  • 注册IP:用户注册ip
  • 最后登录IP:用户最后登录ip
  • 最后登录地区:最后登录ip所在区域

用户操作

对用户的操作分为:①查看、②编辑、③赠送、④团队

①查看用户信息

查看 就是查看用户信息,在对应用户的操作区可点击查看按钮对用户的信息进行查看[但无法编辑]

②编辑用户信息

可通过编辑用户信息,修改用户的访问状态[允许访问、禁止访问]、昵称、密码、邮箱、手机号码;外链的封停与解封;以及查看用户的注册信息[注册时间、注册IP等]

账号清理功能操作

如果需要清理账号,如:删除某个账号,或仅清理与其相关的数据,可以使用账号清理功能操作。

  • 账号资源清理:清理该账号下所有资源,包括应用、附件等
  • 账号删除:删除该账号且无法恢复
  • 备份并删除账号:删除账号,并备份其账号下所有数据以供需恢复时使用【恢复功能未开放】

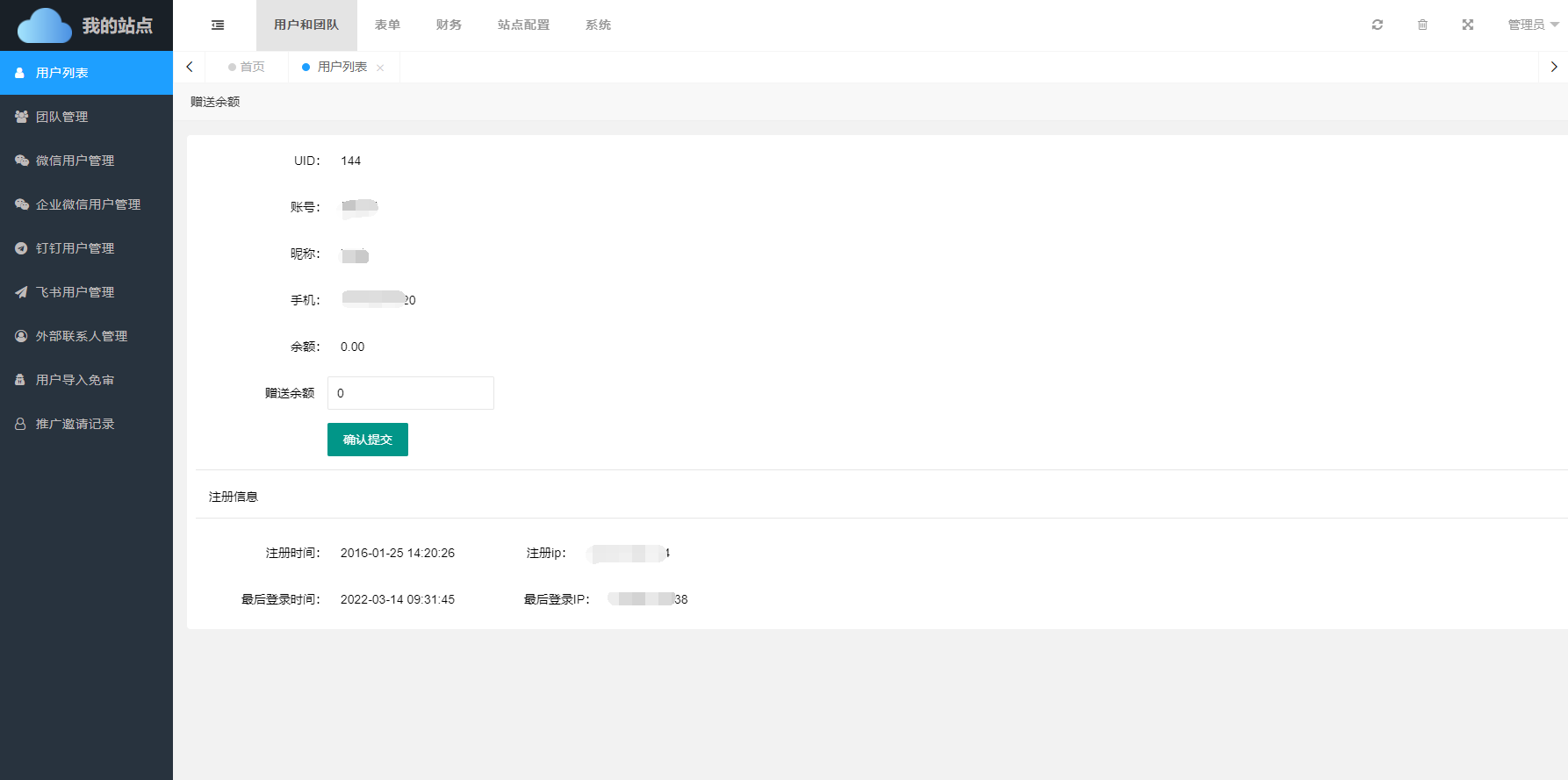
③赠送

赠送 可以通过赠送功能,向指定用户赠送余额,商务版适用。

④用户团队信息

点击团队按钮后,可查看当前用户的团队信息,如存在多个团队,多个团队的信息均进行列出。

最新修改于:2022-11-25