百数百数帮助
  • 首页
  • 帮助文档
  • 后端python
  • 开放平台
  • 私有云
  • 场景案例
  • 更新日志
返回控制台
返回控制台
  • 表单使用
    • 高度自定义推送提醒
    • 如何利用计划任务实现便捷的业务操作
    • 基于python的无限扩展可能
    • 个性化打印“利器”
    • 自动生成电子公文
    • 表单多标签分类展示
    • 设置提交缓存避免重复录入
    • 重要的数据,提交时来个确认操作吧
    • 更好的子表单数据填充方式
    • 如何方便地查询其他表单的数据
    • 让表单提交后可以自定义提示
    • 表单提交后跳转指定链接
    • 在微信实现唯一身份填报
    • 按条件控制字段显示或隐藏
  • 报表使用
    • 开始我们的任务管理
    • 如何提高数据报表操作的便捷度
    • 如何实现基于地图定位的报表管理
    • 轻松搞定数据可视化
    • 快速汇总分析大批量数据
    • 利用聚合表轻松实现库存计算
    • 多表汇总分析运算
    • 动态大屏操作步骤
  • 团队协作
    • 链接上下游协同
    • 利用功能插件轻松实现丰富的扩展应用
    • 分享外链来收集外部的数据吧
    • 移动端扫码上传数据信息
    • 实现便捷的跨应用取数
    • 微信体系账号一体化
    • 自定义工作台创建企业门户页面
    • 公有云镜像模式操作说明
  • 数据助手
    • 数据助手子表单
      • 筛选子表单数据到普通字段
      • 普通字段添加到子表单
      • 子表单聚合计算
      • 子表单单行联动
      • 子表单批量联动
      • 子表单内联动多表
      • 子表单数据同步
    • 数据助手计划任务
      • 计划任务删除数据
      • 计划任务发起流程
    • 数据助手智能助手
      • 多字段匹配
      • 数据去重
      • 联动数据到当前表
      • 数据助手关联数据
      • 数据合并
      • 加载上次提交值
  • 私有云
    • 打造企业自己品牌化的办公平台
    • 打造企业私有的数据中心
    • 免审核批量生成账号
    • 在私有办公平台对接企业自己的公众号
    • 如何配置私有云账号性能?
    • 在私有云建立企业自己的行业模板中心
    • 为企业提供全环境兼容的私有化部署
    • 全体系开放平台为企业实现更多个性化需求
    • 商务授权全解析
    • 三方系统对接能力展示
    • 百数开放平台与WebAPI对比
    • 私有云镜像模式操作说明
    • 百数安全防护策略
  • 行业解决方案
    • 疫情防控
      • 疫情防控行业领域能力展示——核酸检测
      • 疫情防控行业领域能力展示——返乡登记
      • 疫情防控行业领域能力展示——流调管理
    • 教育培训
      • 教育培训领域能力展示——培训机构
      • 教育培训领域能力展示——高校应用
    • 进销存
      • 订单管理系统能力展示
      • 电商行业领域能力展示
      • 进销存管理系统能力展示
    • 客户关系管理
      • 客户关系管理能力展示——获客线索与销售
      • 客户关系管理能力展示——客户关系维护
    • 人力行政管理
      • 人力行政管理系统能力展示——人力资源
      • 人力行政管理系统能力展示——行政管理
    • 巡检
      • 巡检领域系统能力展示
  • 标杆案例
    • 智慧社区细分领域合作案例展示
    • 金融领域商业合作案例
    • 千米快修连锁门店管理合作案例
    • 职通宝人资领域合作案例
    • 森马鞋业电商领域合作案例
    • 消防巡检领域案例分析
    • 疫情防控领域合作案例
    • 昌宜同方(武汉)租赁领域合作案例
    • 百数企资管理服务商案例
  • 开放平台API
    • 使用开放平台API接口登录系统
  • 场景应用
    • 客户管理
      • CRM-客户管理
      • CRM-线索管理
      • CRM-商机管理
    • 供应商管理
      • SRM-供应商管理
      • SRM-询报价管理
      • SRM-招投标管理
    • 生产管理
      • 生产管理-BOM和计划
      • 生产管理-生产加工
      • 生产管理-成本核算
    • 制造管理
      • 制造管理-工艺工序
      • 制造管理-生产过程
      • 制造管理-质检管理
    • 疫情防控
    • 合同管理
    • 教育培训
      • 培训机构-招生管理
      • 培训机构-学员管理
      • 培训机构-教务管理
    • 进销存
      • 云进销存-采购管理
      • 云进销存-销售管理
      • 云进销存-仓库管理
    • 设备巡检
      • 设备-巡检管理
      • 设备-报修管理
      • 设备-保养管理
    • 店铺管理
      • 店铺-客户管理
      • 店铺-订单管理
      • 店铺-收支管理
    • 人力行政
      • 人事OA-员工管理
      • 人事OA-薪资管理
      • 人事OA-考勤管理
  • 插件使用
    • 第三方API - 身份证图像识别
    • 校验 - 时间占用判定
    • 数据联动 - 到下拉框或复选框

关联数据

  • 功能介绍
  • 配置方法
  • 案例连接

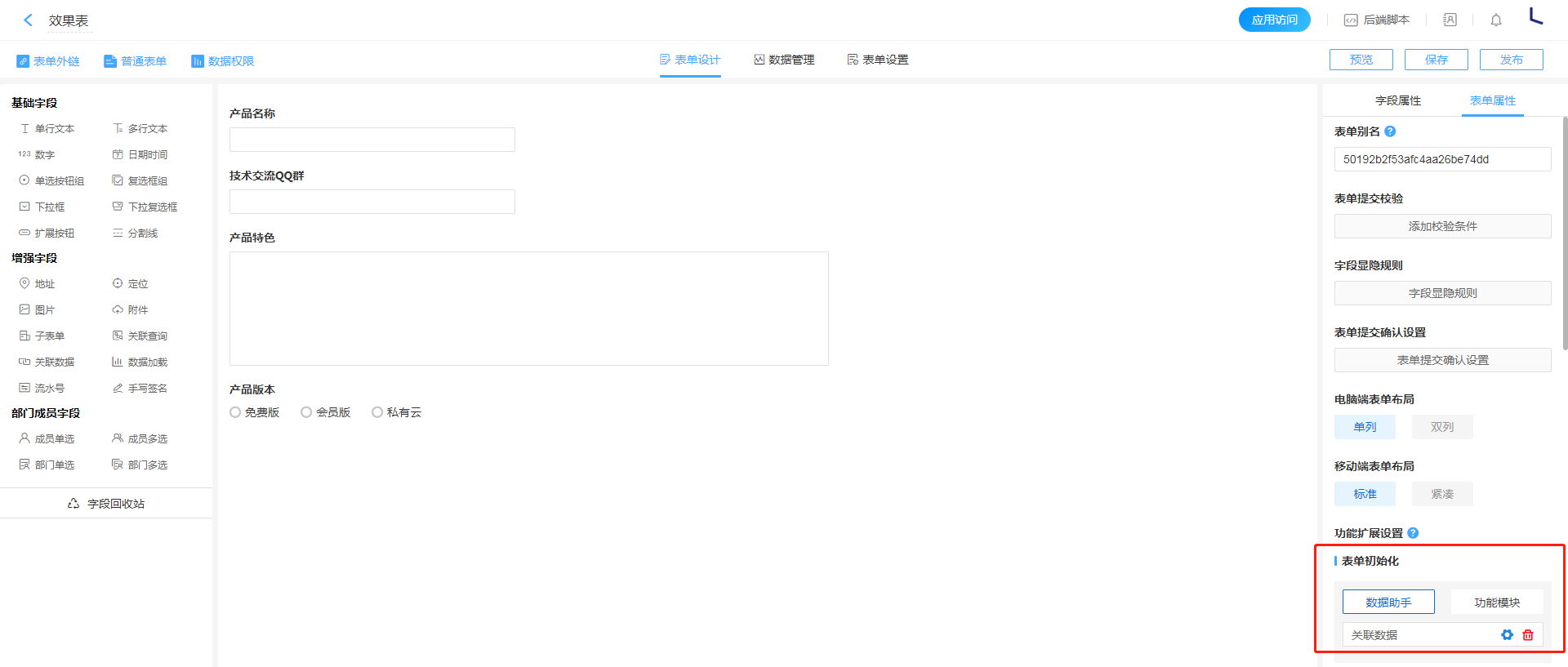
功能介绍

通过对表单初始化或者控件进行数据助手配置,实现表单之间关联数据。

配置方法

  1. 进入表单属性的表单初始化数据助手配置页面。
配置入口
  1. 输入数据选择数据源,选择需要调取数据的表单。
输入数据
  1. 设置过滤条件,按照两表之间的关联条件进行设置。
过滤条件
  1. 添加执行动作数据关联,将两表字段进行联动。
执行动作

案例连接

点击此链接【数据助手 - 关联数据】可以跳转至百数官网 >>> 解决方案 >>> 数据助手功能示例进行实际操作效果演。
用户也可以通过新建应用>>>数据助手功能示例>>>找到应对演示应用进行下载学习使用。

最新修改于:2021-12-27